El modelo semántico de IBM Cognos
ProductosAntecedentes
En un artículo anterior hablaba de la metadata de las distintas herramientas de BI , y sobre la solución de IBM Cognos decía que:
El asistente de Cognos para la generación de su metamodelo no incluye una representación gráfica como tal
Estaba equivocado.
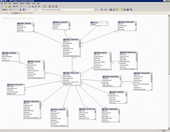
Estaba equivocado. Al menos desde la versión 8, Cognos sí que incluye una representación gráfica del modelo.
Primero “M. Troyano”, y luego “Marcelo”, me confirman en los comentarios del artículo que sí existe una representación gráfica. Se puede acceder desde el IBM Cognos Framework Manager , que incorpora una pestaña con el diagrama. Muy amablemente me han enviado esta imagen que lo demuestra y que comparto con vosotros:

Normalmente, para crear el modelo semántico en Cognos se debe crear la capa física, la capa lógica, y una capa de presentación. Para simplificar esta laboriosa tarea, en IBM Cognos 10 Framework Manager han incorporado un asistente llamado “ Model Design Accelerator ” que facilita el trabajo (al menos en prototipos o modelos sencillos, dicen).
En el siguiente vídeo, disponible en la web de Senturus , se explican las novedades de IBM Cognos 10 Framework Manager. He seleccionado la parte referente a este “ Model Design Accelerator ”. Adelante vídeo:
Aclarada queda, pues, la confusión.
¿Habéis trabajado con el Framework Manager de IBM Cognos? ¿Qué tal? ¿Es fácil crear y un mantener un modelo semántico con Cognos?